-
FAQ
-
4K NDI®视频编解码器
-
- 如何使用DJI 的 UVC 功能
- 如何使用UVC to HDMI 功能
- 如何使用OSD的时间戳功能
- 如何使用OSD的计分板功能
- 如何使用NDI发现功能
- 如何使用RTMP sever
- 如何切换到NDI模式?
- 如何切换到解码模式?
- 如何切换HDMI的环出和输出?
- ZowieBox支持OSD吗?
- 如何使用ZowieBox连接PTZ相机?
- 如何使用ZowieBox的直流输出接口为其他PTZ相机供电?
- 如何使用X-Box手柄控制ZowieBox连接的PTZ相机?
- ZowieBox支持组播传输吗?
- 如何使用Tally灯?
- ZowieBox支持将视频文件保存到本地磁盘吗?
- 使用ZowieBox传输4K30信号时,从编码到渲染的延迟是多少?
- 设备很热,会不会有什么问题?
- 使用ZowieBox传输4K30信号时,从编码到渲染的延迟是多少?
- ZowieBox是否支持应用于游戏领域,即当使用ZowieBox直播到YouTube等平台时可以使用零延迟环出?
- ZowieBox可以切换到静态图像吗,例如一张jpeg上面写着马上回来一样。
- ZowieBox可以使用多个NDI源作为输入码?
- 如何将录像文件存储到NAS?
- ZowieBox是否可以使用USB-C直接供电?
- 若ZowieBox未连接到网络,如何控制录像功能?
- 如何使用录像功能?
- ZowieBox支持的录像格式
- 如何解决从 PS5 捕获 4KP60 视频时无信号的问题?
- 如果预览屏幕上没有捕捉到任何内容,我该怎么办?
- 若使用3.5mm的音频输入,音频也能够通过HDMI输出吗?
- 如何推流到Wowza
- ZowieBox检测电脑信号源为错误分辨率或不支持的分辨率时如何设置参数
- ZowieBox支持哪些USB 串口?
- 如何通过局域网进行点对点图传
- 如何在互联网上进行点对点视频图传
- 获取RTSP拉流地址
- 录像预览无法播放
- Feelworld输出无法被检测
- 为什么ZowieBox解码来自VLC、NDI、OBS等软件的NDI源显示解码格式不支持?
- 为什么ZowieBox无法识别Mac mini的信号?
- 如何使用SRTMiniSever进行推流
- 如何使用OBS的NDI插件发现ZowieBox的NDI源?
- 如何修改AMD显卡参数使ZowieBox输出正常
- 如何在解码模式下切换输出分辨率
- 如何使用vMix解码/编码SRT到ZowieBox
- 升级后设备工作异常如何恢复
- 4K60/4K50/1080p120/1080p100输入被识别为1080p60/50
- 新旧ZowieBox功能对比
- 如何使用U盘升级
- 如何使用USB MIC
- ZowieBox解码NDI报错时如何排查问题
- 为何输入到显示器/导播台中图像发绿/无图?
- 如何升级Zowietek系列产品?
- 如何使用NDI组播?
- 升级失败问题排查
- 如何使用NDI发现服务器进行跨网段编解码
- 如何切换sdi输出模式为A/B
- 如何使用SRT推流到OBS
- Zowietek产品是否支持小数点分辨输入,编码与录像
- 如何使用SRT Caller、Listener与Rendezvous模式
- UVC相机兼容性
- 如何设置码率
- 展示剩余文章 ( 47 ) 折叠文章
-
- 如何推流到哔哩哔哩
- 如何推流到抖音
- 如何在OBS中获取ZowieBox的编码信号?
- 如何在vMix中获取ZowieBox的编码信号?
- ZowieBox 可以同时推流到多个直播平台吗?
- 是否可以使用 ZowieBox 解码其他设备发出的 NDI® 流?
- ZowieBox支持组播传输吗?
- 是否每次推流都需要创建一个新的推流任务,或者推流地址和密钥设置后不再需要修改?
- 如何解决OBS中的音画不同步问题?
- ZowieBox是否可以存储多个流地址?
- ZowieBox可以在直播过程中进行录像吗?
- ZowieBox支持的推流平台
- 如何使用AVoIP/UVC to NDI 功能
- Youtube直播时音画不同步的参数建议
-
医疗录像机
-
4K 术野摄像机
-
4K 微型摄像机
-
- 如何使用ZowieCam录像
- 为何有时使用OSD菜单修改参数无效
- 画面颜色偏色时如何设置
- 如何翻转输出画面
- 如何翻转编码画面
- 如何进行降噪
- 如何查询ZowieCam的IP地址
- 如何使用按键的快捷功能
- 如何使用Tally灯
- 如何切换到待机模式
- 如何使用OSD菜单调整输出分辨率
- ZowieCam运行温度
- Youtube直播时音画不同步的参数建议
- 为何输入到显示器/导播台中图像发绿/无图?
- 如何降低ZowieCam温度/风扇声音
- 录像时音画不同步如何改善
- 使用过程中AF型号的ZowieCam画面抖动如何改善
- 如何校正 ZowieCAM M12 AF 一角的图像模糊的问题?
- 如何升级Zowietek系列产品?
- 如何使用NDI组播?
- 升级失败问题排查
- 如何使用NDI发现服务器进行跨网段编解码
- 如何使用SRT推流到OBS
- Zowietek产品是否支持小数点分辨输入,编码与录像
- 如何使用SRT Caller、Listener与Rendezvous模式
- 如何使用 UVC OUT 功能
- 展示剩余文章 ( 11 ) 折叠文章
-
-
4K PTZ 摄像机
-
- 如何查看ZowiePTZ的IP地址
- 红外遥控控制快捷键
- 前面板指示灯含义
- 如何使用红外遥控器调整输出分辨率
- 不同焦距工作距离建议
- ZowiePTZ的工作温度
- 如何使用Tally灯
- 如何将ZowiePTZ切换到待机模式
- 如何翻转输出/编码图像
- 如何使用红外遥控修改ZowiePTZ的IP地址
- 如何使用USB升级
- 如何使用红外遥控恢复默认IP设置和用户名密码
- 如何使用红外遥控恢复默认出厂设置
- ZowiePTZ颜色不正确时如何校准
- 为何有时红外遥控无反应?
- 如何使用红外遥控修改端口信息
- 如何进行降噪
- 为何有时无法使用OSD菜单修改参数?
- Onvif协议的用户名与密码
- 如何使用串口控制ZowiePTZ
- 能通过哪些方式控制ZowiePTZ?
- 如何使用BITFOCUS Companion控制ZowiePTZ
- 如何使用STREAM DECK 控制ZowiePTZ
- 如何安装OBS插件并通过OBS控制相机
- 如何使用vMix控制相机
- 如何使用ZowiePTZ软件控制ZowiePTZ
- 如何调整红外遥控方向与云台旋转方向
- 如何使用ZowieBox控制ZowiePTZ
- 通过Xbox手柄控制ZowiePTZ
- 如何使用USB MIC
- Youtube直播时音画不同步的参数建议
- 为何输入到显示器/导播台中图像发绿/无图?
- 录像时音画不同步如何改善
- 如何升级Zowietek系列产品?
- 如何使用NDI组播?
- 升级失败问题排查
- 如何使用NDI发现服务器进行跨网段编解码
- 如何使用SRT推流到OBS
- Zowietek产品是否支持小数点分辨输入,编码与录像
- 如何使用SRT Caller、Listener与Rendezvous模式
- 如何切换相机与红外遥控器地址
- 展示剩余文章 ( 26 ) 折叠文章
-
-
ZowieX
-
- 正在检索
-
控制键盘
快捷键映射
ZowieKBD 支持 9 个自定义功能按键,用于快速切换功能。
F1-F9默认切换至Cam1-Cam9。
若需修改FN按键的功能,请点击 –>;快捷键设置。
1.选择 CAM 以快速切换到指定摄像机
2.选择 VISCA 功能以调用基本 VISCA 功能(关机、开机、返回初始位置、水平翻转、垂直翻转)
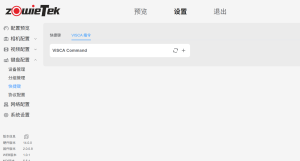
3.如需使用其他 VISCA 功能,请登录 ZowieKBD 网页,点击“设置”→“键盘”→“快捷键”→“VISCA 命令”手动添加 VISCA 命令。
4.点击“+ ”,输入自定义名称和命令。
VISCA命令的第二个数字是摄像机的VISCA地址,如果地址错误,VISCA命令将无法正确调用。
添加命令后,在 VISCA 指令中将添加的命令设置为快捷功能。
提示:
VISCA 功能和 VISCA 指令功能仅适用于索尼 VISCA、串口 VISCA 和 VISCA Over IP 摄像机。

